Scorpion Tool — это мощный и простой в использовании инструмент для обслуживания смартфонов и планшетов Android. Программа позволяет моментально решить проблемы с блокировками, прошивками и восстановлением устройства, не требуя профессиональных знаний или дополнительного оборудования.
🔧 Основные функции:
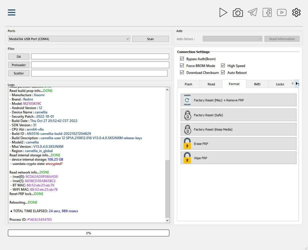
📲 Прошивка и восстановление устройств, в том числе после "окирпичивания" (Unbrick, Dead Boot Repair).
🔁 Чтение, создание и восстановление резервных копий, работа с разделами.
🔓 Разблокировка загрузчика без потери данных.
🔁 Сброс до заводских настроек, включая сохранение пользовательских файлов.
🛡️ Удаление FRP, MDM, Huawei ID, Mi Account и др.
🔧 Ремонт IMEI, снятие блокировки сети, патч сертификатов и отключение DM-verity.
⚙️ Root-доступ в один клик.
✅ Поддержка популярных чипсетов:
• Qualcomm
• MediaTek (MTK)
• Spreadtrum (SPD)
💡 Почему выбирают Scorpion Tool:
• Максимум возможностей — минимум усилий. Все операции выполняются в несколько кликов.
• Широкая совместимость. Подходит для большинства современных Android-устройств.
• Без лишних затрат. Не требует лицензии или сложной настройки.
• Достаточно USB-кабеля — никаких дополнительных устройств.
🔥 Scorpion Tool — контроль над Android в ваших руках!
https://scptool.com — официальный сайт программыhttps://fenix-gsm.ru/page/drivers — драйвера для устройств (обязательно к установке)https://scptool.com/ScorpionTool.exe — скачать, запустить, скопировать hwid, вставить в личном кабинете на сайте в поле "RESET PC"Регистрация не требуется: сразу после оплаты вы получите логин и пароль для входа. С этого момента начинается отсчёт времени вашей аренды. Обратите внимание: срок аренды считается непрерывно, и смена компьютера в течение использования невозможна.Мы не несем ответственности за ваши действия, а также за работоспособность и статус сервера программы.
Отзывов от покупателей не поступало